A complete Mercurial branching strategy
3 simple rules: default, stable, feature-branches
This is a complete collaboration model for Mercurial. It boils down to 3 simple rules and shows you all the actions you may need to take, except for the basics already found in other tutorials like
- Mercurial in workflows (official guide, 15 minutes)
- hg init science (slides 12 to 23)
Adaptations optimize the model for special needs like maintaining multiple releases, grafting micro-releases and an explicit code review stage.
1. 3 simple rules
Any model to be used by people should consist of simple, consistent rules. Programming is complex enough without having to worry about elaborate branching directives. Therefore this model boils down to 3 simple rules:
- you do all the work on
default1 - except for hotfixes. - on
stableyou only do hotfixes, merges for release2 and tagging for release. Only maintainers3 touch stable. - you can use arbitrary feature-branches4, as long as you
don't call them
defaultorstable. They always start at default (since you do all the work on default).
These rules are local. Use pull and push to transfer changes and
merge to join diverging work on your branch.5
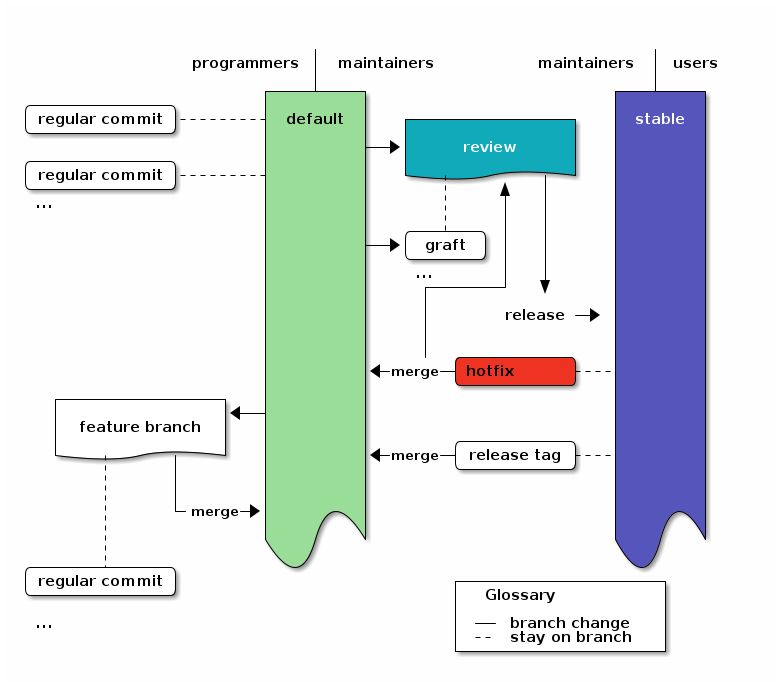
1.1. Diagram
To visualize the structure, here's a 3-tiered diagram. To the left are the actions of programmers (commits and feature branches) and in the center the tasks for maintainers (release and hotfix). The users to the right just use the stable branch.6
2. Practial Actions
Now we can look at all the actions you will ever need to do in this model:
- Synchronize
- transfer changes:
hg pullandhg push - join other work on the same branch:
hg merge; hg ci -m "message"
- transfer changes:
- Regular development
- commit changes:
(edit); hg ci -m "message" - continue development after a release:
hg update; (edit); hg ci -m "message"
- commit changes:
- Feature Branches
- start a larger feature:
hg branch feature-x; (edit); hg ci -m "message" - continue with the feature:
hg update feature-x; (edit); hg ci -m "message" - merge the feature:
hg update default; hg merge feature-x; hg ci -m "merged feature x into default" - close and merge the feature when you are done:
hg update feature-x; hg ci --close-branch -m "finished feature x"; hg update default; hg merge feature-x; hg ci -m "merged finished feature x into default"
- start a larger feature:
- Tasks for Maintainers
- Initialize (only needed once)
- create the repo:
hg init reponame; cd reponame - first commit:
(edit); hg ci -m "message" - create the stable branch and do the first release:
hg branch stable; hg tag tagname; hg up default; hg merge stable; hg ci -m "merge stable into default: ready for more development"
- create the repo:
- apply a hotfix7:
hg up stable; (edit); hg ci -m "message"; hg up default; hg merge stable; hg ci -m "merge stable into default: ready for more development" - do a release8:
hg up stable; hg merge default; hg ci -m "(description of the main changes since the last release)" ; hg tag tagname; hg up default ; hg merge stable ; hg ci -m "merged stable into default: ready for more development"
- Initialize (only needed once)
That's it. All that follows are a detailed example which goes through all actions one-by-one, adaptions to this workflow and the final summary.
3. Example
This is the output of a complete example run 9 of the branching model, including all complications you should ever hit.
We start with the full history. In the following sections, we will take it apart to see what the commands do. So just take a glance, take in the basic structure and then move on for the details.
hg log -G @ changeset: 15:855a230f416f |\ tag: tip | | parent: 13:e7f11bbc756c | | parent: 14:79b616e34057 | | summary: merged stable into default: ready for more development | | | o changeset: 14:79b616e34057 |/| branch: stable | | parent: 7:e8b509ebeaa9 | | parent: 13:e7f11bbc756c | | summary: merged default into stable for release | | o | changeset: 13:e7f11bbc756c |\ \ parent: 11:e77a94df3bfe | | | parent: 12:aefc8b3a1df2 | | | summary: merged finished feature x into default | | | | o | changeset: 12:aefc8b3a1df2 | | | branch: feature-x | | | parent: 9:1dd6209b2a71 | | | summary: finished feature x | | | o | | changeset: 11:e77a94df3bfe |\| | parent: 10:8c423bc00eb6 | | | parent: 9:1dd6209b2a71 | | | summary: merged feature x into default | | | o | | changeset: 10:8c423bc00eb6 | | | parent: 8:dc61c2731eda | | | summary: 3 | | | | o | changeset: 9:1dd6209b2a71 |/ / branch: feature-x | | summary: x | | o | changeset: 8:dc61c2731eda |\| parent: 5:4c57fdadfa26 | | parent: 7:e8b509ebeaa9 | | summary: merged stable into default: ready for more development | | | o changeset: 7:e8b509ebeaa9 | | branch: stable | | summary: Added tag v2 for changeset 089fb0af2801 | | | o changeset: 6:089fb0af2801 |/| branch: stable | | tag: v2 | | parent: 4:d987ce9fc7c6 | | parent: 5:4c57fdadfa26 | | summary: merge default into stable for release | | o | changeset: 5:4c57fdadfa26 |\| parent: 3:bc625b0bf090 | | parent: 4:d987ce9fc7c6 | | summary: merge stable into default: ready for more development | | | o changeset: 4:d987ce9fc7c6 | | branch: stable | | parent: 1:a8b7e0472c5b | | summary: hotfix | | o | changeset: 3:bc625b0bf090 | | summary: 2 | | o | changeset: 2:3e8df435bcb0 |\| parent: 0:f97ea6e468a1 | | parent: 1:a8b7e0472c5b | | summary: merged stable into default: ready for more development | | | o changeset: 1:a8b7e0472c5b |/ branch: stable | summary: Added tag v1 for changeset f97ea6e468a1 | o changeset: 0:f97ea6e468a1 tag: v1 summary: 1
4. Action by action
Let's take the log apart to show the actions contributors will do.
4.1. Initialize
Initializing and doing the first commit creates the first changeset:
o changeset: 0:f97ea6e468a1 tag: v1 summary: 1
Nothing much to see here.
Commands:
hg init test-branch; cd test-branch (edit); hg ci -m "message"
4.2. Stable branch and first release
We add the first tagging commit on the stable branch as release and merge back into default:
o changeset: 2:3e8df435bcb0 |\ parent: 0:f97ea6e468a1 | | parent: 1:a8b7e0472c5b | | summary: merged stable into default: ready for more development | | | o changeset: 1:a8b7e0472c5b |/ branch: stable | summary: Added tag v1 for changeset f97ea6e468a1 | o changeset: 0:f97ea6e468a1 tag: v1 summary: 1
Mind the tag field which is now shown in changeset 0 and the branchname for changeset 1. This is the only release which will ever be on the default branch (because the stable branch only starts to exist after the first commit on it: The commit which adds the tag).
Commands:
hg branch stable hg tag tagname hg up default hg merge stable hg ci -m "merged stable into default: ready for more development"`
4.3. Further development
Now we just chuck along. The one commit shown here could be an arbitrary number of commits.
o changeset: 3:bc625b0bf090 | summary: 2 | o changeset: 2:3e8df435bcb0 |\ parent: 0:f97ea6e468a1 | | parent: 1:a8b7e0472c5b | | summary: merged stable into default: ready for more development
Commands:
(edit) hg ci -m "message"
4.4. Hotfix
If a hotfix has to be applied to the release out of order, we just update to the stable branch, apply the hotfix and then merge the stable branch into default10. This gives us changesets 4 for the hotfix and 5 for the merge (2 and 3 are shown as reference).
o changeset: 5:4c57fdadfa26 |\ parent: 3:bc625b0bf090 | | parent: 4:d987ce9fc7c6 | | summary: merge stable into default: ready for more development | | | o changeset: 4:d987ce9fc7c6 | | branch: stable | | parent: 1:a8b7e0472c5b | | summary: hotfix | | o | changeset: 3:bc625b0bf090 | | summary: 2 | | o | changeset: 2:3e8df435bcb0 |\| parent: 0:f97ea6e468a1 | | parent: 1:a8b7e0472c5b | | summary: merged stable into default: ready for more development
Commands:
hg up stable (edit) hg ci -m "message" hg up default hg merge stable hg ci -m "merge stable into default: ready for more development"
4.5. Regular release
To do a regular release, we just merge the default branch into the stable branch and tag the merge. Then we merge stable back into default. This gives us changesets 6 to 811. The commit-message you use for the merge to stable will become the description for your tag, so you should choose a good description instead of "merge default into stable for release". Userfriendly, simplified release notes would be a good choice.
o changeset: 8:dc61c2731eda |\ parent: 5:4c57fdadfa26 | | parent: 7:e8b509ebeaa9 | | summary: merged stable into default: ready for more development | | | o changeset: 7:e8b509ebeaa9 | | branch: stable | | summary: Added tag v2 for changeset 089fb0af2801 | | | o changeset: 6:089fb0af2801 |/| branch: stable | | tag: v2 | | parent: 4:d987ce9fc7c6 | | parent: 5:4c57fdadfa26 | | summary: merge default into stable for release | | o | changeset: 5:4c57fdadfa26 |\| parent: 3:bc625b0bf090 | | parent: 4:d987ce9fc7c6 | | summary: merge stable into default: ready for more development
Commands:
hg up stable hg merge default hg ci -m "merge default into stable for release" hg tag tagname hg up default hg merge stable hg ci -m "merged stable into default: ready for more development"
4.6. Feature branches
Now we want to do some larger development, so we use a feature branch. The one feature-commit shown here (x) could be an arbitrary number of commits, and as long as you stay in your branch, the development of your colleagues will not disturb your own work. Once the feature is finished, we merge it into default. The feature branch gives us changesets 9 to 13 (with 10 being an example for an unrelated intermediate commit on default).
o changeset: 13:e7f11bbc756c |\ parent: 11:e77a94df3bfe | | parent: 12:aefc8b3a1df2 | | summary: merged finished feature x into default | | | o changeset: 12:aefc8b3a1df2 | | branch: feature-x | | parent: 9:1dd6209b2a71 | | summary: finished feature x | | o | changeset: 11:e77a94df3bfe |\| parent: 10:8c423bc00eb6 | | parent: 9:1dd6209b2a71 | | summary: merged feature x into default | | o | changeset: 10:8c423bc00eb6 | | parent: 8:dc61c2731eda | | summary: 3 | | | o changeset: 9:1dd6209b2a71 |/ branch: feature-x | summary: x | o changeset: 8:dc61c2731eda |\ parent: 5:4c57fdadfa26 | | parent: 7:e8b509ebeaa9 | | summary: merged stable into default: ready for more development
Commands:
Start the feature
hg branch feature-x (edit) hg ci -m "message"
Do an intermediate commit on default
hg update default (edit) hg ci -m "message"
Continue working on the feature
hg update feature-x (edit) hg ci -m "message"
Merge the feature
hg update default hg merge feature-x hg ci -m "merged feature x into default"`
Close and merge a finished feature
hg update feature-x hg ci --close-branch -m "finished feature x" hg update default; hg merge feature-x hg ci -m "merged finished feature x into default"
Note: Closing the feature branch hides that branch in the output of hg branches (except when using --closed) to make the repository state lean and simple while still keeping the feature branch information in history. It shows your collegues, that they no longer have to keep the feature in mind as soon as they merge the most recent changes from the default branch into their own feature branches.
Note: To make the final merge of your feature into default easier, you can regularly merge the default branch into the feature branch.
Note: We use feature branches to ensure that new clones start at a revision which other developers can directly use. With bookmarks you could get trapped on a feature-head which might not be merged to default for quite some time. For more reasons, see the bookmarks footnote4.
The final action is to have a maintainer do a regular merge of default
into stable to reach a state from which we could safely do a release.
Since we already showed how to do that, we are finished here.
5. Adaptions
This realizes the successful Git branching model12 with Mercurial while maintaining one release at any given time.
If you have special needs, this model can easily be extended to fullfill your requirements. Useful extensions include:
- multiple releases - if you need to provide maintenance for multiple releases side-by-side.
- grafted micro-releases - if you need to segment the next big changes into smaller releases while leaving out some potentially risky changes.
- explicit review - if you want to ensure that only reviewed changes can get into a release, while making it possible to leave out some already reviewed changes from the next releases. Review gets decoupled from releasing.
All these extensions are orthogonal, so you can use them together without getting side-effects.
5.1. Multiple maintained releases
To use the branching model with multiple simultaneously maintained
releases,13 you only need to change the hotfix procedure: When applying a
hotfix, you go back to the old release with hg update tagname, fix
there, add a new tag for the fixed release and then update to the next
release. There you merge the new fix-release and do the same for all
other releases. If the most recent release is not the head of the stable
branch, you also merge into stable. Then you merge the stable branch
into default, as for a normal hotfix.16
With this merge-chain you don't need special branches for releases, but all changesets are still clearly recorded. This simplification over git is a direct result of having real anonymous branching in Mercurial.
hg update release-1.0 (edit) hg ci -m "message" hg tag release-1.1 hg update release-2.0 hg merge release-1.1 hg ci -m "merged changes from release 1.1" hg tag release-2.1 … and so on
In the Diagram this just adds a merge path from the hotfix to the still maintained releases. Note that nothing changed in the workflow of programmers.
An overview of the branching strategy with maintained releases.
5.2. Graft changes into micro-releases
If you need to test parts of the current development in small chunks, you can graft micro releases. In that case, just update to stable and merge the first revision from default, whose child you do not want, and graft later changes17.
Example for the first time you use micro-releases18:
You have changes 1, 2, 3, 4 and 5 on default. First you want to create a release which contains 1 and 4, but not 2, 3 or 5.
hg update 1 hg branch stable hg graft 4
As usual tag the release and merge stable back into default:
hg tag rel-14 hg update default hg merge stable hg commit -m "merge stable into default. ready for more development"
Example for the second and subsequent releases:
Now you want to release the change 2 and 5, but you're still not ready to release 3. So you merge 2 and graft 5.
hg update stable hg merge 2 hg commit -m "merge all changes until 2 from default" hg graft 5
As usual tag the release and finally merge stable back into default:
hg tag rel-1245 hg update default hg merge stable hg commit -m "merge stable into default. ready for more development"
The history now looks like this19:
@ merge stable into default. ready for more development (default) |\ | o Added tag rel-1245 for changeset 4e889731c6ca (stable) | | | o 5 (stable) | | | o merge all changes until 2 from default (stable) | |\ o---+ merge stable into default. ready for more development (default) | | | | | o Added tag rel-14 for changeset cc2c95dd3f27 (stable) | | | | | o 4 (stable) | | | o | | 5 (default) | | | o | | 4 (default) | | | o | | 3 (default) |/ / o / 2 (default) |/ o 1 (default) | o 0 (default)
In the Diagram this just adds graft commits to stable:
An overview of the branching strategy with grafted micro-releases.
Grafted micro-releases add another layer between development and releases. They can be necessary in cases where testing requires actually deploying a release, as for example in Freenet.
5.3. Explicit review branch
If you want to add a separate review stage, you can use a review branch20, 21 into which you only merge or graft reviewed changes. The review branch then acts as a staging area for all changes which might go into a release.
To use this extension of the branching model, just create a branch on
default called review in which you merge or graft reviewed changes.
The first time you do that, you update to the first commit whose
children you do not want to include. Then create the review branch with
hg branch review and use hg graft REV to pull in all changes you
want to include.
On subsequent reviews, you just update to review with hg update
nextrelease, merge the first revision which has a child you do not want
with hg merge REV and graft additional later changes with
hg graft REV as you would do it for
micro-releases..
In both cases you create the release by merging the review branch into
stable.
A special condition when using a review branch is that you always have to merge hotfixes into the review branch, too, because the review branch does not automatically contain all changes from the default branch.
In the Diagram this just adds the review branch between
default and stable instead of the release merge. Also it adds the
hotfix merge to the review branch.
An overview of the branching strategy with areviewbranch.
6. Frequently Asked Questions (FAQ)
6.1. Where does QA (Quality Assurance) come in?
In the default flow when the users directly use the stable branch you do QA on the default branch before merging to stable. QA is a part of the maintainers job, there.
If your users want external QA,6 that QA is done for revisions on the stable branch. It is restricted to signing good revisions. Any changes have to be done on the default branch - except for hotfixes for previously signed releases. It is only a hotfix, if your users could already be running a broken version.
There is also an extension with an explicit review branch. There QA is done on the review branch.
7. Summary
This realizes the successful Git branching model with Mercurial.
We now have nice graphs, examples, potential extensions and so on. But since this strategy uses Mercurial instead of git, we don't actually need all the graphics, descriptions and branch categories in the git version - or in this post.
Instead we can boil all of this down to 3 simple rules:
- you do all the work on
default- except for hotfixes.
- on
stableyou only do hotfixes, merges for release and tagging for release. Only maintainers touch stable.
- you can use arbitrary feature-branches, as long as you don't call them
defaultorstable. They always start at default (since you do all the work on default).
They are the rules you already know from the starting summary. Keep them in mind and you're good to go. And when you're doing regular development, there is only one rule to remember:
You do all the work on default.
That's it. Happy hacking!
8. Appendix: Diagrams
Diagrams for the hg branching strategy
8.1. Base workflow
| |
programmers | maintainers maintainers | users
| |
+----+----+ +---+----+
/--------------\ | | | |
|regular commit+----=---+ default | | stable |
\--------------/ | | | |
| | | |
/--------------\ | | | |
|regular commit+----=---+ | | |
\--------------/ | | | |
| +-------release merge--->| |
... | | | |
| | | |
| | /-----------\ | |
| |<-merge-+release tag+-=-+ |
| | \-----------/ | cBLU |
| | | |
+----------------+ | | | |
| |<--+ | | |
| feature branch | | cGRE | | |
| {d} | | {d} | | {d} |
+----+------+----+ | | /-----------\ | |
: | | |<-merge-+hotfix cRED+-=-+ |
| | | | \-----------/ | |
| | | | | |
| +-merge->| | | |
| | | | |
| +---------+ +--------+
|
/-------+------\
|regular commit| +--------------------+
\--------------/ | Glossary |
| |
... | --- branch change |
| -=- stay on branch |
+--------------------+
8.2. Maintain several releases side-by-side
| |
programmers | maintainers maintainers | users
| |
+----+----+ +---+----+
/--------------\ | | | |
|regular commit+----=----+ default | | stable |
\--------------/ | | | |
| | | |
/--------------\ | | | |
|regular commit+----=----+ | | |
\--------------/ | | | |
| +------------release merge------>| |
... | | | |
| | | |
| | /-----------\ | |
| |<-merge------+release tag+-=----| |
| | \-----------/ | |
| | | |
| | | |
| | /----------------------\ | |
| | |maintained release 1.x+-=--| |
| | \-----------+----------/ | cBLU |
+----------------+ | | | | |
| |<---+ | : | |
| feature branch | | cGRE | v | |
| {d} | | {d} | /-----------\ | {d} |
+----+------+----+ | | |hotfix cRED| | |
: | | | \-------+---/ | |
| | | | | | |
| | | | : | |
| | | | v | |
| | | | /-------------------\ | |
| | | | |release tag 1.(x+1)| | |
| | | | \----------+--------/ | |
| | | | | | |
| | | | merge | |
| | | | : | |
| | | | v | |
| | | | /----------------------\ | |
| | | | |maintained release 2.y| | |
| | | | \-----------+----------/ | cBLU |
| | | | | | |
| | | | : | |
| | | | v | |
| | | | /-------------------\ | |
| | | | |release tag 2.(y+1)+-=-merge->| |
| | | | \-------------------/ | |
| | | | ... | |
| | | | | |
| +-merge-->| |<--------merge hotfix-----------+ |
| | | | |
| +---------+ +--------+
|
/-------+------\
|regular commit| +--------------------+
\--------------/ | Glossary |
| |
... | --- branch change |
| -=- stay on branch |
+--------------------+
8.3. Graft releases
| |
programmers | maintainers maintainers | users
| |
+----+----+ +---+----+
/--------------\ | | | |
|regular commit+----=---+ default | | stable |
\--------------/ | +------->release merge-->| |
| | | |
/--------------\ | | | |
|regular commit+----=---+ | /---+---\ | |
\--------------/ | +------->+ graft |------>| |
... | | \-------/ | |
| | ... | |
| | | |
| | | |
| | /-----------\ | |
| |<-merge-+release tag+-=-+ |
| | \-----------/ | cBLU |
+----------------+ | | | |
| |<--+ | | |
| feature branch | | cGRE | | |
| {d} | | {d} | | {d} |
+----+------+----+ | | /-----------\ | |
: | | |<-merge-+hotfix cRED+-=-+ |
| | | | \-----------/ | |
| | | | | |
| +-merge->| | | |
| | | | |
| +---------+ +--------+
|
/-------+------\
|regular commit| +--------------------+
\--------------/ | Glossary |
| |
... | --- branch change |
| -=- stay on branch |
+--------------------+
8.4. Use a review branch
| |
programmers | maintainers maintainers | users
| |
+----+----+ +---+----+
/--------------\ | | | |
|regular commit+----=---+ default | +----------------+ | stable |
\--------------/ | | | | | |
| +-->+ review | | |
/--------------\ | | | c1AB {d} | | |
|regular commit+----=---+ | +---+---------+--+ | |
\--------------/ | | | ^ | | |
... | | : | | | |
| | | | | | |
| | /---+---\ | | | |
| +-->+ graft | | | | |
| | \-------/ | | | |
| | ... | | | |
| | +-------+ v | |
| | | | |
| | | release--> | |
| | | | |
| | | | |
| | | /-----------\ | |
| |<-merge-+hotfix cRED+-=-+ |
| | \-----------/ | |
+----------------+ | | | |
| |<--+ | | |
| feature branch | | cGRE | | |
| {d} | | {d} | /-----------\ | |
+----+------+----+ | |<-merge-+release tag+-=-+ |
: | | | \-----------/ | cBLU |
| | | | | |
| | | | | {d} |
| +-merge->| | | |
| | | | |
| +---------+ +--------+
|
/-------+------\
|regular commit| +--------------------+
\--------------/ | Glossary |
| |
... | --- branch change |
| -=- stay on branch |
+--------------------+
Footnotes:
default is the default branch. That's the named branch you use
when you don't explicitely set a branch. Its alias is the empty
string, so if no branch is shown in the log (hg log), you're on
the default branch. Thanks to John for asking!
If you want to release the changes from default in smaller
chunks, you can also graft specific changes into a release
preparation branch and merge that instead of directly merging
default into stable. This can be useful to get real-life testing
of the distinct parts. For details see the extension
Graft changes into micro-releases.
Maintainers are those who do releases, while they do a release. At any other time, they follow the same patterns as everyone else. If the release tasks seem a bit long, keep in mind that you only need them when you do the release. Their goal is to make regular development as easy as possible, so you can tell your non-releasing colleagues "just work on default and everything will be fine".
This model does not use bookmarks, because they don't offer
benefits which outweight the cost of introducing another concept:
If you use bookmarks for differenciating lines of development,
you have to define the canonical revision to clone by setting the
@ bookmark. For local work and small features, bookmarks can be
used quite well, though, and since this model does not define
their use, it also does not limit it.
Additionally bookmarks could be useful for feature branches, if
you use many of them (in that case reusing names is a real danger
and not just a rare annoyance) or if you use release branches:
"What are people working on right now?" → hg bookmarks
"Which lines of development do we have in the project?" →
hg branches
You can use any kind of repository structure and
synchronization scheme. Usually you’ll use hg pull and hg
push to transfer changes and hg merge to join diverging work
on the branch. The practical actions only require that you
synchronize your repositories with the other contributors at
some point.
Those users who want external verification can restrict
themselves to the tagged releases - potentially
GPG signed by
trusted 3rd-party reviewers. GPG signatures are treated like
hotfixes: reviewers sign on stable (via hg sign without
options) and merge into default. Signing directly on stable
reduces the possibility of signing the wrong revision.
Here a hotfix is defined as a fix which must be applied quickly out-of-order, for example to fix a security hole. It prompts a bugfix-release which only contains already stable and tested changes plus the hotfix.
If your project needs a certain release preparation phase (like
translations), then you can simply assign a task branch. Instead
of merging to stable, you merge to the task branch, and once the
task is done, you merge the task branch to stable. An Example:
Assume that you need to update translations before you release
anything. (next part: init: you only need this once) When you
want to do the first release which needs to be translated, you
update to the revision from which you want to make the release
and create the "translation" branch:
hg update default; hg branch translation; hg commit -m "prepared the translation branch".
All translators now update to the translation branch and do the
translations. Then you merge it into stable:
hg update stable; hg merge translation; hg ci -m "merged translated source for release".
After the release you merge stable back into default as usual.
(regular releases) If you want to start translating the next
time, you just merge the revision to release into the translation
branch:
hg update translation; hg merge default; hg commit -m "prepared translation branch".
Afterwards you merge "translation" into stable and proceed as
usual.
The output is complete except for user and date, because those were unnecessarily repetitive. To run the example and check the output yourself, just
copy-paste the following your shell:
HGPLAIN=1 LC_ALL=C sh -c 'hg init test-branch; cd test-branch; echo 1 > 1; hg ci -Am 1; hg branch stable; hg tag v1 ; hg up default; hg merge stable; hg ci -m "merged stable into default: ready for more development"; echo 2 > 2; hg ci -Am 2; hg up stable; echo 1.1 > 1; hg ci -Am hotfix; hg up default; hg merge stable; hg ci -m "merge stable into default: ready for more development"; hg up stable; hg merge default; hg ci -m "merge default into stable for release" ; hg tag v2; hg up default ; hg merge stable ; hg ci -m "merged stable into default: ready for more development" ; hg branch feature-x; echo x > x ; hg ci -Am x; hg up default; echo 3 > 3; hg ci -Am 3; hg merge feature-x; hg ci -m "merged feature x into default"; hg update feature-x; hg ci --close-branch -m "finished feature x"; hg update default; hg merge feature-x; hg ci -m "merged finished feature x into default"; hg up stable ; hg merge default; hg ci -m "merged default into stable for release"; hg up default; hg merge stable ; hg ci -m "merged stable into default: ready for more development"; hg log -G'
We merge the hotfix into default to define the relevance of the fix for general development. If the hotfix also affects the current line of development, we keep its changes in the merge. If the current line of development does not need the hotfix, we discard its changes in the merge. We do this to ensure that it is clear in future how to treat the hotfix when merging new changes: let the merge record the decision.
We can also merge to stable regularly as soon as some set of changes is considered stable, but without making an actual release (==tagging). That way we always have a stable branch which people can test without having to create releases right away. The releases are those changesets on the stable branch which carry a tag.
If you look at the Git branching model which inspired this Mercurial branching model, you'll note that its diagram is a lot more complex than the diagram of this Mercurial version.
The reason for that is the more expressive history model of Mercurial. In short: The git version has 5 types of branches: feature, develop, release, hotfix and master (for tagging). With Mercurial you can reduce them to 3: default, stable and feature branches:
- Tags are simple in-history objects, so we need no special branch for them: a tag signifies a release (down to 4 branch-types - and no more duplication of information, since in the git-model a release is shown by a tag and a merge to master).
- Hotfixes are simple commits on
stablefollowed by a merge todefault, so we also need no branch for them (down to 3 branch-types). And if we only maintain one release at a time, we only need one branch for them: stable (down from branch-type to single branch). - And feature branches are not required for clean separation since mercurial can easily cope with multiple heads in a branch, so developers only have to worry about them if they want to use them (down to 2 mandatory branches).
- And since the default branch is the branch to which you update automatically when you clone a repository, new developers don't have to worry about branches at all.
So we get down from 5 mandatory branches (2 of them are categories containing multiple branches) to 2 simple branches without losing functionality.
And new developers only need to know two things about our branching model to contribute:
"If you use feature branches, don't call them
defaultorstable. And don't touchstable".
If you want to adapt the model to multiple very distinct releases, simply add multiple release-branches (i.e. release-x). Then hg graft the changes you want to use from default or stable into the releases and merge the releases into stable to ensure that the relationship of their changes to current changes is clear, recorded and will be applied automatically by Mercurial in future merges.14 If you use multiple tagged releases, you need to merge the releases into each other in order - starting from the oldest and finishing by merging the most recent one into stable - to record the same information as with release branches. Additionally it is considered impolite to other developers to keep multiple heads in one branch, because with multiple heads other developers do not know the canonical tip of the branch which they should use to make their changes - or in case of stable, which head they should merge to for preparing the next release. That’s why you are likely better off creating a branch per release, if you want to maintain many very different releases for a long time. If you only use tags on stable for releases, you need one merge per maintained release to create a bugfix version of one old release. By adding release branches, you reduce that overhead to one single merge to stable per affected release by stating clearly, that changes to old versions should never affect new versions, except if those changes are explicitely merged into the new versions. If the bugfix affects all releases, release branches require two times as many actions as tagged releases, though: You need to graft the bugfix into every release and merge the release into stable.15
If for example you want to ignore that change to an old release for new releases, you simply merge the old release into stable and use hg revert --all -r stable before committing the merge.
A rule of thumb for deciding between tagged releases and release branches is: If you only have a few releases you maintain at the same time, use tagged releases. If you expect that most bugfixes will apply to all releases, starting with some old release, just use tagged releases. If bugfixes will only apply to one release and the current development, use tagged releases and merge hotfixes only to stable. If most bugfixes will only apply to one release and not to the current development, use release branches.
Merging old releases into new ones sounds like a lot of work. If you get that feeling, then have a look how many releases you really maintain right now. In my Gentoo tree most programs actually have only one single release, so using actual release branches would incur an additional burden without adding real value. You can also look at the rule of thumb whether to choose feature branches instead.15
If you want to make sure that every changeset on stable is
production-ready, you can also start a new release-branch on
stable, then merge the first revision, whose child you do not
want, into that branch and graft additional changes. Then close
the branch and merge it into stable. You can achieve the same
with much lower overhead (unneeded complexity) by changing the
requirement to "every tagged revision on stable is
production-ready". To only see tagged revisions on stable, just
use hg log -r "branch(stable) and tag()". This also works for
incoming and outgoing, so you can use it for triggering a build
system.
To test this workflow yourself, just create the test repository
with hg init 12345; cd 12345; for i in {0..5}; do echo $i > $i; hg ci -Am $i; done.
The short graphlog for the grafted micro-releases was created via hg glog --template "{desc} ({branch})".
The review branch is a special preparation-branch,8 because it can get discontinous changes, if maintainers decide to graft some changes which have ancestors they did not review yet.
We use one single review branch which gets reused at every
review to ensure that there are no changes in stable which we
did not have in the review. As alternative, you could use one
branch per review. In that case, ensure that you start the
review-* branches from stable and not from default. Then
merge and graft the changes from default which you want to
review for inclusion in your next release.


